Please enable JavaScript to view this site.

QPR Knowledge Base 2025.1

Navigation: Introduction to New Features > QPR ProcessDesigner / EnterpriseArchitect Windows Client > QPR ProcessDesigner / EnterpriseArchitect Modeling

Use Filter to Create Sample for Navigator View (B-08518)

Scroll Prev Top Next More

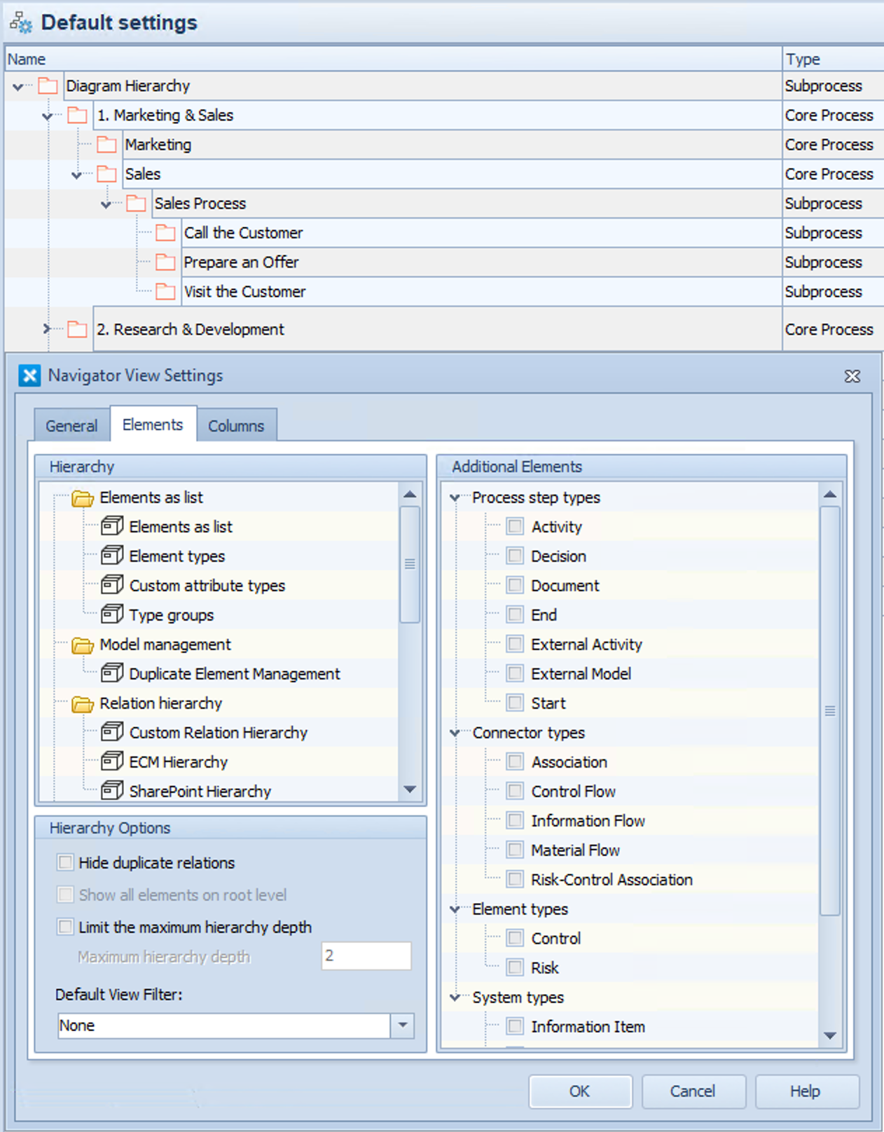
Implemented sample filtering for Navigator view, creating a filtered set of elements used for creating the navigator hierarchy, along with options for limiting hierarchy levels and showing all elements on the root level.

 

The new "Limit the maximum hierarchy depth" and "Maximum hierarchy depth" settings limit the depth of the hierarchy to the defined limit. When viewing the hierarchy, the generation of any hierarchy branch stops at the level of maximum hierarchy depth, meaning that no child items are any longer shown for items that are at that level. Filtering is done before checking for the maximum depth. For example, a branch in the full hierarchy would be A -> B -> C -> D -> E. If the maximum depth is 3, the displayed branch would be A -> B -> C. If filtering is applied and element B would be filtered out, the displayed hierarchy branch would be A -> C -> D. These options are available for all hierarchy types (although useless for "Elements as list" hierarchies).

HierarchyLimited

   Navigator View with limited maximum hierarchy depth

HierarchyNotLimited

   Navigator View with no limit to the maximum hierarchy depth